
Exploit Pack
@Exploit_Pack
The exploitation framework including 0-days, 39.000+ exploits, post-exploitation modules, undetectable and ready for your next target.
You might like
Subverting the Windows Kernel with exploits and rootkits. Juan Sacco from exploitpack.com will run a hands-on workshop at @BITM_HACKLAB 2025. Check the website of the No Hat conference: nohat.it #cybersecurity #infosec #Pentesting #kernel #exploits

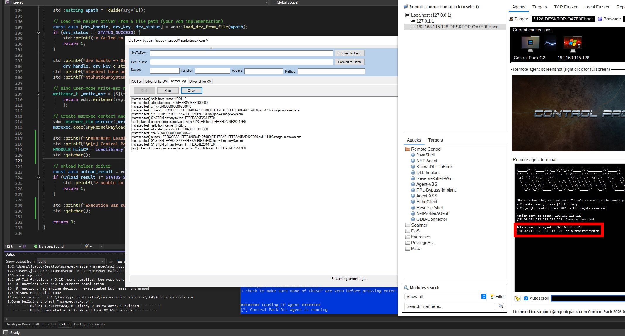
A new blog post is live on our website: This WinDbg plugin traps and logs IOCTLs from the target driver/module in real time. Read more: exploitpack.com/blogs/news/win… #CyberSecurity #infosec #pentesting #offensivesecurity #redteam #exploit #kernel
New training available on Windows Kernel Exploitation An invitation to explore the inner workings of Windows, and to sharpen the critical eye needed to spot what others miss. exploitpack.com/products/windo… #cybersecurity #infosec #kernel #training #cybersecurite #offsec #oscp #exploit
A valuable discussion for pentesters and exploit developers. Practical, technical, and as brief as possible to make it less terrifying than it sounds. 🔗 youtu.be/Eo3xqocMAqs?si… exploitpack.com #CyberSecurity #infosec #Pentesting #kalilinux #Windows11 #offsec #kernel
New blog post: arbitrary kernel execution. A deep dive into Windows kernel exploits, WRMSR (Model Specific Registers) exploitpack.com/blogs/news/win… #cybersec #infosec #redteam #pentesting #cybersecurite #0day #exploit #kernel #kalilinux #cybersecurity
Control Pack, our C2 framework takes the spotlight. We show a short demo of one of the new C++ agents and talk about how it stays under the radar of AVs and EDRs. youtu.be/HEtlMzMBQpw?si… #CyberSecurity #infosec #kalilnux #redteam #pentesting #C2 #exploit
youtube.com
YouTube
Control Pack C2 tool. Evasion and bypass in userland. Beating AV/EDR...
We have now expanded the IOCTL++, a GPLv3 tool for hooking and replaying IOCTLs, built to support hands-on cybersecurity professionals and added two extra features. Give it a try: exploitpack.com/docs/ioctlplus… #CyberSecurity #infosec #hacking #pentesting #kernel #exploit #kalilinux

Interested in the dark witchcraft of Windows Kernel Exploitation? Check IOCTL++, a GPLv3 tool for hooking and replaying IOCTLs. More info on our website and discord channel: exploitpack.com #CyberSec #infosec #pentesting #kernel #kalilinux #hacking #redteam #0day

Tomorrow, Juan Sacco, Founder & Lead Developer of @Exploit_Pack will be at @BSidesFRA to present on Windows Kernel Exploitation. He’ll also be sharing a tool for Hooking and Replaying IOCTLs: github.com/jsacco/ioctlpl… #Cybersecurity #infosec #kernel #exploit #RedTeam #pentesting

- Exploit Pack - exploitpack.com ($950/year) - Metasploit - rapid7.com (Pro version: ~$5,000/year) - Core Impact - coresecurity.com (~$9,000+/year) #CyberSec #infosec #Pentesting #redteam #cybersecurity #Exploit

Woohoo!! 🥳 Control Pack v3.0, the quietest C2 we’ve built so far, is now available for download from exploitpack.com. We can't wait for you to try it! #c2 #pentesting #redteam #kalilinux #offsec #cybersecurity #infosec #0day #news #cybersecurityprojects

We keep on coding for Control Pack exploitpack.com, just added process hollowing for the C++ Control Pack agent 🙂 #c2 #RedTeam #pentesting #infosec #CyberSecurity

Today it was the turn of the functionalities in Control Pack exploitpack.com Here you can see how the agent's first PID instance was 94724, then it migrated into another PID (from Netbeans) 93971 #0day #RedTeam #pentesting #cybersecurity #cybersec #infosec

This is our Arsenal of tools with a new launcher! No one will see you coming. exploitpack.com #infosec #cybersecurity #ethicalhacking #kalilinux #0day #offensivesec

"Subverting the Windows Kernel with exploits and rootkits" @juansacco from exploitpack.com will be present at BSides Frankfurt with a talk that will trace the path from userland to kernel through rootkits and exploits. bsidesfrankfurt.org #Cybersecurity #infosec

Quietly becoming the stealthier C2 out there. exploitpack.com Control Pack now has process hollowing: Spawns a suspended process, hollows the memory & injects a custom exe, then loads the agent. #Cybersecurity #infosec #pentesting #redteam #kalilinux #offensivesec

- Exploit Pack - exploitpack.com ($950/year) - Metasploit - rapid7.com (Pro version: ~$5,000/year) - Core Impact - coresecurity.com is a premium enterprise-focused solution (~$9,000+/year) #CyberSec #infosec #Pentesting #redteam #cybersecurity

Kernel Exploitation: How to use rootkit functions with the new Kernel Pack framework from exploitpack.com exploit-pack.gitbook.io/exploit-pack-m… #infosec #hacking #pentesting #redteam #CyberSecurity #kalilinux #kernel #0day #offensivesec
Full remote access without detection. Control Pack, the new multi-agent C2 framework from exploitpack.com, is capable of evading all AVs and EDRs during Red Team operations and Pentests. #cybersecurity #infosec #RedTeam #kalilinux #hacking #pentesting #offsec


New version of Exploit Pack ready to download from exploitpack.com. Exploit Pack is a powerhouse framework. It contains a massive exploit library, with over 39.500 exploits, new zero days every month, and multiplatform. #CyberSecurity #infosec #pentesting #hacking #oscp

United States Trends
- 1. #SwiftDay 7,868 posts
- 2. Columbus 61.1K posts
- 3. #WWERaw 17.8K posts
- 4. #TSTheErasTour 1,951 posts
- 5. $ZOOZ 1,017 posts
- 6. #IDontWantToOverreactBUT N/A
- 7. Knesset 107K posts
- 8. #IndigenousPeoplesDay 2,294 posts
- 9. Good Monday 37.6K posts
- 10. Marc 34.7K posts
- 11. Victory Monday 1,152 posts
- 12. Thanksgiving 42.2K posts
- 13. Flip 48.4K posts
- 14. Penta 4,552 posts
- 15. Branch 46.9K posts
- 16. Broadcom 1,193 posts
- 17. Rod Wave 2,883 posts
- 18. The Final Show 24.2K posts
- 19. Happy 250th 1,722 posts
- 20. GOD BLESS THE PEACEMAKER 3,142 posts
You might like
-
Clandestine
@akaclandestine -
reverseame
@reverseame -
NULL
@NUL0x4C -
Alexandre Borges
@ale_sp_brazil -
/r/netsec
@_r_netsec -
Chetan Nayak (Brute Ratel C4 Author)
@NinjaParanoid -
MDSec
@MDSecLabs -
Thomas Roccia 🤘
@fr0gger_ -
Shodan
@shodanhq -
d1rkmtr
@d1rkmtr -
Ori Damari
@0xrepnz -
ςεяβεяμs - мαℓωαяε яεsεαяςнεя
@c3rb3ru5d3d53c -
Swissky
@pentest_swissky -
blackorbird
@blackorbird -
S3cur3Th1sSh1t
@ShitSecure
Something went wrong.
Something went wrong.