#iocs نتائج البحث
#GlassCage zero-click attack IOS Once triggered, the chain escalates to full root access via a combination of WebKit RCE (CVE-2025-24201) and Core Media kernel exploitation (CVE-2025-24085).#IOCs weareapartyof1.substack.com/p/glass-cage-z…


#botnet #iocs! 430 duplicates which means they have been online for a while. and 49 new malware urls! Malware urls/IOC's can be found here: pastebin.com/0QTEJvkX urlhaus.abuse.ch/browse/

🚨 DragonForce is a ruthless #ransomware built to paralyze organizations. It wipes backups, disables recovery, spreads across networks, and encrypts everything with no way back. Victims are left facing multimillion-dollar ransom demands 💰 See analysis & gather #IOCs:…

Over the last 30 days, the community shared 26,575 #IOCs on ThreatFox 🦊. That's a 83% jump on the previous month. 🚀 And topping the charts: XtremeRAT, with 6,640 IOCs 💀 Find more ThreatFox statistics here: 👉 threatfox.abuse.ch/statistics #SharingIsCaring #XtremeRAT #Malware…

In the new #Latrodecuts version, the authors switched to AES-256 for string encryption and decryption. I provide this #IDAPython script, which you can use to extract and decrypt the strings, quickly get up to speed, and get #IOCs. github.com/Blu3Eye/Malwar…

🚨 Phishing Alert: We’ve spotted fake timesheet report emails leading to the Tycoon 2FA phishing kit—now abusing Pinterest visual bookmarks as intermediaries. Stay vigilant! 🔍 #IoCs: pin[.]it/7FwOYIHSO 8a[.]nextwavxe[.]ru/zz4bnhS7UpYZhbV4xqA/ #CyberSecurity #Phishing…
![SpiderLabs's tweet image. 🚨 Phishing Alert: We’ve spotted fake timesheet report emails leading to the Tycoon 2FA phishing kit—now abusing Pinterest visual bookmarks as intermediaries.
Stay vigilant! 🔍
#IoCs:
pin[.]it/7FwOYIHSO
8a[.]nextwavxe[.]ru/zz4bnhS7UpYZhbV4xqA/
#CyberSecurity #Phishing…](https://pbs.twimg.com/media/GkAQOT1XkAAHpqn.jpg)
Possible Scattered Spider Infra Targeting @KennedyWilson 🕷️ /18.117.173[.]7 /kennedywilsoninc[.]com #IoCs #ScatteredSpider | #ThreatHunting #Censys @500mk500 @MichalKoczwara @malwrhunterteam @skocherhan @1ZRR4H
![soursec_'s tweet image. Possible Scattered Spider Infra Targeting @KennedyWilson 🕷️
/18.117.173[.]7
/kennedywilsoninc[.]com
#IoCs #ScatteredSpider | #ThreatHunting #Censys
@500mk500 @MichalKoczwara @malwrhunterteam @skocherhan @1ZRR4H](https://pbs.twimg.com/media/GvmoDBYWYAEE1-8.jpg)
![soursec_'s tweet image. Possible Scattered Spider Infra Targeting @KennedyWilson 🕷️
/18.117.173[.]7
/kennedywilsoninc[.]com
#IoCs #ScatteredSpider | #ThreatHunting #Censys
@500mk500 @MichalKoczwara @malwrhunterteam @skocherhan @1ZRR4H](https://pbs.twimg.com/media/GvmoLXCbsAApOs5.jpg)
![soursec_'s tweet image. Possible Scattered Spider Infra Targeting @KennedyWilson 🕷️
/18.117.173[.]7
/kennedywilsoninc[.]com
#IoCs #ScatteredSpider | #ThreatHunting #Censys
@500mk500 @MichalKoczwara @malwrhunterteam @skocherhan @1ZRR4H](https://pbs.twimg.com/media/GvmoMRsbsAQtmyl.jpg)
![soursec_'s tweet image. Possible Scattered Spider Infra Targeting @KennedyWilson 🕷️
/18.117.173[.]7
/kennedywilsoninc[.]com
#IoCs #ScatteredSpider | #ThreatHunting #Censys
@500mk500 @MichalKoczwara @malwrhunterteam @skocherhan @1ZRR4H](https://pbs.twimg.com/media/GvmoM8FbsAA-FM7.jpg)
🚨 Hunt Alert 🚨 Pivoted from the #SlowTempest #IOCs and uncovered a peculiar HTML page—only ~140 results globally, mainly in Hong Kong/China 🇭🇰🇨🇳. Most common port: 8888, potentially a admin/login panel. Thanks @MichalKoczwara for your input! Notably, the HTML page pivots…

🚨 #DarkVision is a low-cost RAT used for corporate espionage and data theft, recently spread via multi-stage loaders in targeted campaigns against organizations of all sizes. 👾 See detailed analysis & gather #IOCs: any.run/malware-trends…

🚨 Meet Crocodilus! A new Android banking #trojan that's stealthily hijacking devices for full remote control and crypto seed phrase theft. Don't let it compromise your business. Discover TTPs, gather #IOCs, see analysis: any.run/malware-trends…

🚨 #DragonForce #ransomware is built to paralyze organizations It wipes backups, disables recovery, spreads across networks, and encrypts everything with no way back. Victims are left facing multimillion-dollar ransom demands See analysis & gather #IOCs: any.run/malware-trends…

La próxima versión de #4n4lDetector será la herramienta que más nos ayudará en la recolección de #IOCs de #malware... no tengo dudas. Se han revisado y mejorado todos los módulos que la componen. Gracias a Sandra Badia Gimeno por la realización del nuevo logo de la herramienta.😘

I had a blast at the @Gartner_inc #iocs event this week! Thanks to the whole @SADA crew and shout out to @milesward for the awesome tag team presentation on what we’re seeing in the #genai space!

🚨 BlackMatter is a stealthy #ransomware that hit 50+ organizations in just 4 months. From agriculture to manufacturing, it has already disrupted several critical supply chains. Ransom demands reach $30M in some cases 💰 ️See analysis & gather #IOCs: any.run/malware-trends…

More of these #ScatteredSpider 🕷️ /146.70.87[.]184 /www-mlcrosoft[.]com /account.www-mlcrosoft[.]com /sso.www-mlcrosoft[.]com /ssoo.www-mlcrosoft[.]com #IoCs | #ThreatHunting #Censys cc : @500mk500 @malwrhunterteam @MichalKoczwara @skocherhan @1ZRR4H
![soursec_'s tweet image. More of these #ScatteredSpider 🕷️
/146.70.87[.]184
/www-mlcrosoft[.]com
/account.www-mlcrosoft[.]com
/sso.www-mlcrosoft[.]com
/ssoo.www-mlcrosoft[.]com
#IoCs | #ThreatHunting #Censys
cc : @500mk500 @malwrhunterteam @MichalKoczwara @skocherhan @1ZRR4H](https://pbs.twimg.com/media/Gvr-zBaXgAAYLgZ.jpg)
Possible Scattered Spider Evilginx 🕷️🪝 /23[.]227.202.254 /mlcrosofft[.]com /ads[.]mlcrosofft[.]com /sso[.]mlcrosofft[.]com /ssoo[.]mlcrosofft[.]com Authentication systems impersonated 🥷
![MichalKoczwara's tweet image. Possible Scattered Spider Evilginx 🕷️🪝
/23[.]227.202.254
/mlcrosofft[.]com
/ads[.]mlcrosofft[.]com
/sso[.]mlcrosofft[.]com
/ssoo[.]mlcrosofft[.]com
Authentication systems impersonated 🥷](https://pbs.twimg.com/media/Gr0WPT5WYAAO54f.jpg)
![MichalKoczwara's tweet image. Possible Scattered Spider Evilginx 🕷️🪝
/23[.]227.202.254
/mlcrosofft[.]com
/ads[.]mlcrosofft[.]com
/sso[.]mlcrosofft[.]com
/ssoo[.]mlcrosofft[.]com
Authentication systems impersonated 🥷](https://pbs.twimg.com/media/Gr0WRMcWkAAlkz8.jpg)
Fresh IoCs for #ClickFix impersonating @bookingcom - 77.105.164[.]95/s/59ed1342-898f-4455-a521-dc4b737b6aea - booking.extranethelpid612[.]com - admin.extra-book3[.]com #IoCs | #Censys #ThreatHunting cc : @500mk500 @malwrhunterteam @MichalKoczwara @skocherhan @1ZRR4H
![soursec_'s tweet image. Fresh IoCs for #ClickFix impersonating @bookingcom
- 77.105.164[.]95/s/59ed1342-898f-4455-a521-dc4b737b6aea
- booking.extranethelpid612[.]com
- admin.extra-book3[.]com
#IoCs | #Censys #ThreatHunting
cc : @500mk500 @malwrhunterteam @MichalKoczwara @skocherhan @1ZRR4H](https://pbs.twimg.com/media/GvsixzrWcAACHZ7.jpg)
![soursec_'s tweet image. Fresh IoCs for #ClickFix impersonating @bookingcom
- 77.105.164[.]95/s/59ed1342-898f-4455-a521-dc4b737b6aea
- booking.extranethelpid612[.]com
- admin.extra-book3[.]com
#IoCs | #Censys #ThreatHunting
cc : @500mk500 @malwrhunterteam @MichalKoczwara @skocherhan @1ZRR4H](https://pbs.twimg.com/media/GvsjB4qWQAAzeST.jpg)
![soursec_'s tweet image. Fresh IoCs for #ClickFix impersonating @bookingcom
- 77.105.164[.]95/s/59ed1342-898f-4455-a521-dc4b737b6aea
- booking.extranethelpid612[.]com
- admin.extra-book3[.]com
#IoCs | #Censys #ThreatHunting
cc : @500mk500 @malwrhunterteam @MichalKoczwara @skocherhan @1ZRR4H](https://pbs.twimg.com/media/GvsjRSbWgAAG00j.jpg)
Catch the unknowns. 🕵️♂️ Understand the attackers. Be ready. 🛡️ CATALYST delivers fresh IOCs & never-before-seen TTPs, linked to threat clusters. Level up your threat intel! 👉 Try it: catalyst.prodaft.com/welcome #ThreatIntel #Malware #IOCs #TTPs

ClickFix IoC : hrdepartments[.]org #IoCs #ClickFix | #Censys #ThreatHunting cc : @500mk500 @skocherhan @MichalKoczwara @malwrhunterteam @1ZRR4H
![soursec_'s tweet image. ClickFix IoC :
hrdepartments[.]org
#IoCs #ClickFix | #Censys #ThreatHunting
cc : @500mk500 @skocherhan @MichalKoczwara @malwrhunterteam @1ZRR4H](https://pbs.twimg.com/media/Gv4bKk7WcAAnici.jpg)
![soursec_'s tweet image. ClickFix IoC :
hrdepartments[.]org
#IoCs #ClickFix | #Censys #ThreatHunting
cc : @500mk500 @skocherhan @MichalKoczwara @malwrhunterteam @1ZRR4H](https://pbs.twimg.com/media/Gv4bPuvWYAAvTpU.jpg)
Renaissance Energy Warns Nigeria on IOCs’ Exit Over Shrinking Profits - theinfostride.com/renaissance-en… #BusinessMatters #IOCS #Nigeria #RenaissanceEnergy tinyurl.com/22882tas
Nigeria’s oil and gas industry is undergoing a generational shift, with international oil companies, #IOCs, gradually retreating from onshore operations while indigenous producers and #deepwater projects emerge as the drivers of growth. Read more: 👇🏾 sweetcrudereports.com/nigerias-oil-i…
#GlassCage zero-click attack IOS Once triggered, the chain escalates to full root access via a combination of WebKit RCE (CVE-2025-24201) and Core Media kernel exploitation (CVE-2025-24085).#IOCs weareapartyof1.substack.com/p/glass-cage-z…


#botnet #iocs! 430 duplicates which means they have been online for a while. and 49 new malware urls! Malware urls/IOC's can be found here: pastebin.com/0QTEJvkX urlhaus.abuse.ch/browse/

🚨#BianLian #Ransomware #IOCs #ThreatIntel🚨 🧅:hxxp://bianlivemqbawcco4cx4a672k2fip3guyxudzurfqvdszafam3ofqgqd.onion/ ⚠️#Backdoor ☣️ad5fbd52096e8bdc76d4052a5d8975a2 📡64.52.80.120 📡13.107.4.50 📡152.195.19.97 📡172.64.149.23

In the new #Latrodecuts version, the authors switched to AES-256 for string encryption and decryption. I provide this #IDAPython script, which you can use to extract and decrypt the strings, quickly get up to speed, and get #IOCs. github.com/Blu3Eye/Malwar…

🚨 Hunt Alert 🚨 Pivoted from the #SlowTempest #IOCs and uncovered a peculiar HTML page—only ~140 results globally, mainly in Hong Kong/China 🇭🇰🇨🇳. Most common port: 8888, potentially a admin/login panel. Thanks @MichalKoczwara for your input! Notably, the HTML page pivots…

Possible Scattered Spider Infra Targeting @KennedyWilson 🕷️ /18.117.173[.]7 /kennedywilsoninc[.]com #IoCs #ScatteredSpider | #ThreatHunting #Censys @500mk500 @MichalKoczwara @malwrhunterteam @skocherhan @1ZRR4H
![soursec_'s tweet image. Possible Scattered Spider Infra Targeting @KennedyWilson 🕷️
/18.117.173[.]7
/kennedywilsoninc[.]com
#IoCs #ScatteredSpider | #ThreatHunting #Censys
@500mk500 @MichalKoczwara @malwrhunterteam @skocherhan @1ZRR4H](https://pbs.twimg.com/media/GvmoDBYWYAEE1-8.jpg)
![soursec_'s tweet image. Possible Scattered Spider Infra Targeting @KennedyWilson 🕷️
/18.117.173[.]7
/kennedywilsoninc[.]com
#IoCs #ScatteredSpider | #ThreatHunting #Censys
@500mk500 @MichalKoczwara @malwrhunterteam @skocherhan @1ZRR4H](https://pbs.twimg.com/media/GvmoLXCbsAApOs5.jpg)
![soursec_'s tweet image. Possible Scattered Spider Infra Targeting @KennedyWilson 🕷️
/18.117.173[.]7
/kennedywilsoninc[.]com
#IoCs #ScatteredSpider | #ThreatHunting #Censys
@500mk500 @MichalKoczwara @malwrhunterteam @skocherhan @1ZRR4H](https://pbs.twimg.com/media/GvmoMRsbsAQtmyl.jpg)
![soursec_'s tweet image. Possible Scattered Spider Infra Targeting @KennedyWilson 🕷️
/18.117.173[.]7
/kennedywilsoninc[.]com
#IoCs #ScatteredSpider | #ThreatHunting #Censys
@500mk500 @MichalKoczwara @malwrhunterteam @skocherhan @1ZRR4H](https://pbs.twimg.com/media/GvmoM8FbsAA-FM7.jpg)
🚨 Phishing Alert: We’ve spotted fake timesheet report emails leading to the Tycoon 2FA phishing kit—now abusing Pinterest visual bookmarks as intermediaries. Stay vigilant! 🔍 #IoCs: pin[.]it/7FwOYIHSO 8a[.]nextwavxe[.]ru/zz4bnhS7UpYZhbV4xqA/ #CyberSecurity #Phishing…
![SpiderLabs's tweet image. 🚨 Phishing Alert: We’ve spotted fake timesheet report emails leading to the Tycoon 2FA phishing kit—now abusing Pinterest visual bookmarks as intermediaries.
Stay vigilant! 🔍
#IoCs:
pin[.]it/7FwOYIHSO
8a[.]nextwavxe[.]ru/zz4bnhS7UpYZhbV4xqA/
#CyberSecurity #Phishing…](https://pbs.twimg.com/media/GkAQOT1XkAAHpqn.jpg)
ClickFix IoC : hrdepartments[.]org #IoCs #ClickFix | #Censys #ThreatHunting cc : @500mk500 @skocherhan @MichalKoczwara @malwrhunterteam @1ZRR4H
![soursec_'s tweet image. ClickFix IoC :
hrdepartments[.]org
#IoCs #ClickFix | #Censys #ThreatHunting
cc : @500mk500 @skocherhan @MichalKoczwara @malwrhunterteam @1ZRR4H](https://pbs.twimg.com/media/Gv4bKk7WcAAnici.jpg)
![soursec_'s tweet image. ClickFix IoC :
hrdepartments[.]org
#IoCs #ClickFix | #Censys #ThreatHunting
cc : @500mk500 @skocherhan @MichalKoczwara @malwrhunterteam @1ZRR4H](https://pbs.twimg.com/media/Gv4bPuvWYAAvTpU.jpg)
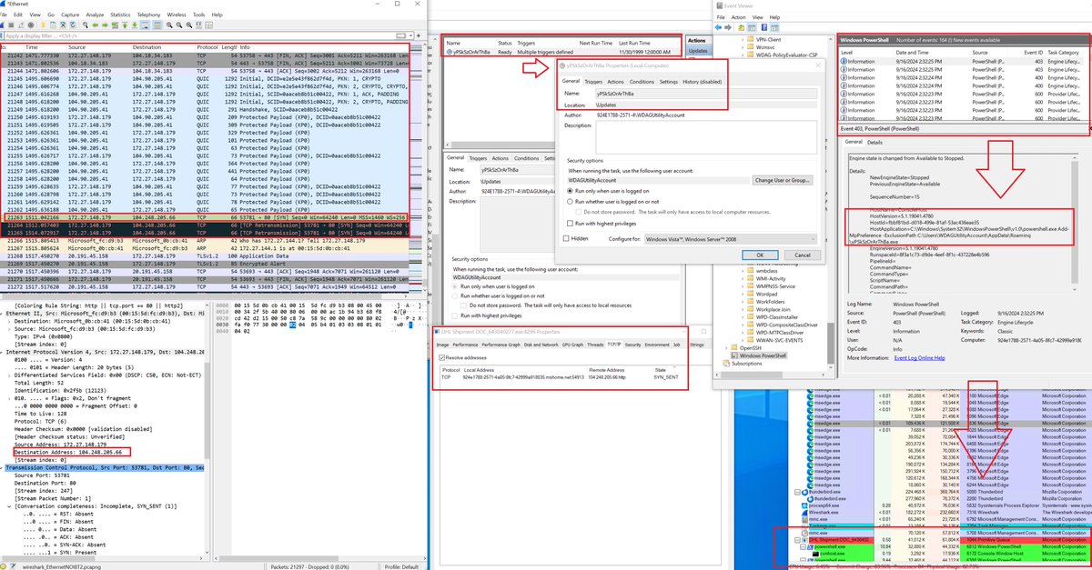
Very interesting sample. Targeting IR. b11a32e53602ea984a8608bead21c301c1bc3f2482b4cc9c69bf6876afbdb266 2 Stage > hxxps://networking.s3.ir-thr-at1[.]arvanstorage[.]ir/Payload.bat #maldoc #IoCs
![DmitriyMelikov's tweet image. Very interesting sample. Targeting IR.
b11a32e53602ea984a8608bead21c301c1bc3f2482b4cc9c69bf6876afbdb266
2 Stage > hxxps://networking.s3.ir-thr-at1[.]arvanstorage[.]ir/Payload.bat
#maldoc #IoCs](https://pbs.twimg.com/media/GFuUr2IWQAAIc3u.png)
![DmitriyMelikov's tweet image. Very interesting sample. Targeting IR.
b11a32e53602ea984a8608bead21c301c1bc3f2482b4cc9c69bf6876afbdb266
2 Stage > hxxps://networking.s3.ir-thr-at1[.]arvanstorage[.]ir/Payload.bat
#maldoc #IoCs](https://pbs.twimg.com/media/GFuVQauXkAE_iDi.png)
🚨 #DarkVision is a low-cost RAT used for corporate espionage and data theft, recently spread via multi-stage loaders in targeted campaigns against organizations of all sizes. 👾 See detailed analysis & gather #IOCs: any.run/malware-trends…

In case you are a medical institution, it may be worth blocking this in your firewall or if you're using the CMS features, at least search internet traffic logs for the IP 202.114.4[.]119 #iocs
![craiu's tweet image. In case you are a medical institution, it may be worth blocking this in your firewall or if you're using the CMS features, at least search internet traffic logs for the IP 202.114.4[.]119 #iocs](https://pbs.twimg.com/media/GioS-TNWMAA0fxV.jpg)
![craiu's tweet image. In case you are a medical institution, it may be worth blocking this in your firewall or if you're using the CMS features, at least search internet traffic logs for the IP 202.114.4[.]119 #iocs](https://pbs.twimg.com/media/GioTFuJXsAAPC8p.png)
Our latest advisory has #TTPs, #IOCs, and recommended mitigations to protect against exploitation of CVE-2023-26360, a vulnerability in Adobe ColdFusion that was exploited for initial access to fed gov’t servers. Read advisory: go.dhs.gov/oCD

More of these #ScatteredSpider 🕷️ /146.70.87[.]184 /www-mlcrosoft[.]com /account.www-mlcrosoft[.]com /sso.www-mlcrosoft[.]com /ssoo.www-mlcrosoft[.]com #IoCs | #ThreatHunting #Censys cc : @500mk500 @malwrhunterteam @MichalKoczwara @skocherhan @1ZRR4H
![soursec_'s tweet image. More of these #ScatteredSpider 🕷️
/146.70.87[.]184
/www-mlcrosoft[.]com
/account.www-mlcrosoft[.]com
/sso.www-mlcrosoft[.]com
/ssoo.www-mlcrosoft[.]com
#IoCs | #ThreatHunting #Censys
cc : @500mk500 @malwrhunterteam @MichalKoczwara @skocherhan @1ZRR4H](https://pbs.twimg.com/media/Gvr-zBaXgAAYLgZ.jpg)
Possible Scattered Spider Evilginx 🕷️🪝 /23[.]227.202.254 /mlcrosofft[.]com /ads[.]mlcrosofft[.]com /sso[.]mlcrosofft[.]com /ssoo[.]mlcrosofft[.]com Authentication systems impersonated 🥷
![MichalKoczwara's tweet image. Possible Scattered Spider Evilginx 🕷️🪝
/23[.]227.202.254
/mlcrosofft[.]com
/ads[.]mlcrosofft[.]com
/sso[.]mlcrosofft[.]com
/ssoo[.]mlcrosofft[.]com
Authentication systems impersonated 🥷](https://pbs.twimg.com/media/Gr0WPT5WYAAO54f.jpg)
![MichalKoczwara's tweet image. Possible Scattered Spider Evilginx 🕷️🪝
/23[.]227.202.254
/mlcrosofft[.]com
/ads[.]mlcrosofft[.]com
/sso[.]mlcrosofft[.]com
/ssoo[.]mlcrosofft[.]com
Authentication systems impersonated 🥷](https://pbs.twimg.com/media/Gr0WRMcWkAAlkz8.jpg)
🚨 DragonForce is a ruthless #ransomware built to paralyze organizations. It wipes backups, disables recovery, spreads across networks, and encrypts everything with no way back. Victims are left facing multimillion-dollar ransom demands 💰 See analysis & gather #IOCs:…

Over the last 30 days, the community shared 26,575 #IOCs on ThreatFox 🦊. That's a 83% jump on the previous month. 🚀 And topping the charts: XtremeRAT, with 6,640 IOCs 💀 Find more ThreatFox statistics here: 👉 threatfox.abuse.ch/statistics #SharingIsCaring #XtremeRAT #Malware…

I had a blast at the @Gartner_inc #iocs event this week! Thanks to the whole @SADA crew and shout out to @milesward for the awesome tag team presentation on what we’re seeing in the #genai space!

Fresh IoCs for #ClickFix impersonating @bookingcom - 77.105.164[.]95/s/59ed1342-898f-4455-a521-dc4b737b6aea - booking.extranethelpid612[.]com - admin.extra-book3[.]com #IoCs | #Censys #ThreatHunting cc : @500mk500 @malwrhunterteam @MichalKoczwara @skocherhan @1ZRR4H
![soursec_'s tweet image. Fresh IoCs for #ClickFix impersonating @bookingcom
- 77.105.164[.]95/s/59ed1342-898f-4455-a521-dc4b737b6aea
- booking.extranethelpid612[.]com
- admin.extra-book3[.]com
#IoCs | #Censys #ThreatHunting
cc : @500mk500 @malwrhunterteam @MichalKoczwara @skocherhan @1ZRR4H](https://pbs.twimg.com/media/GvsixzrWcAACHZ7.jpg)
![soursec_'s tweet image. Fresh IoCs for #ClickFix impersonating @bookingcom
- 77.105.164[.]95/s/59ed1342-898f-4455-a521-dc4b737b6aea
- booking.extranethelpid612[.]com
- admin.extra-book3[.]com
#IoCs | #Censys #ThreatHunting
cc : @500mk500 @malwrhunterteam @MichalKoczwara @skocherhan @1ZRR4H](https://pbs.twimg.com/media/GvsjB4qWQAAzeST.jpg)
![soursec_'s tweet image. Fresh IoCs for #ClickFix impersonating @bookingcom
- 77.105.164[.]95/s/59ed1342-898f-4455-a521-dc4b737b6aea
- booking.extranethelpid612[.]com
- admin.extra-book3[.]com
#IoCs | #Censys #ThreatHunting
cc : @500mk500 @malwrhunterteam @MichalKoczwara @skocherhan @1ZRR4H](https://pbs.twimg.com/media/GvsjRSbWgAAG00j.jpg)
#Pikabot Loader #TTPs Exec Flow & #IOCs ⚡️ [+] Rundll32 [+] Process Hollowing [+] System Owner/User Discovery [+] System Network Configuration Discovery C2 servers: 192.9.135[.]73:1194 185.87.148[.]132:1194 45.85.235[.]39:2078 38.54.33[.]239:2222 129.213.54[.]49:2078
![Max_Mal_'s tweet image. #Pikabot Loader #TTPs Exec Flow & #IOCs ⚡️
[+] Rundll32
[+] Process Hollowing
[+] System Owner/User Discovery
[+] System Network Configuration Discovery
C2 servers:
192.9.135[.]73:1194
185.87.148[.]132:1194
45.85.235[.]39:2078
38.54.33[.]239:2222
129.213.54[.]49:2078](https://pbs.twimg.com/media/Fw4x_hZX0AEVKBr.jpg)
ClickFix IoC : generali-fx[.]com generali-fx[.]com/cloudfare #IoCs #ClickFix | #Censys #ThreatHunting cc : @500mk500 @skocherhan @MichalKoczwara @malwrhunterteam @1ZRR4H
![soursec_'s tweet image. ClickFix IoC :
generali-fx[.]com
generali-fx[.]com/cloudfare
#IoCs #ClickFix | #Censys #ThreatHunting
cc : @500mk500 @skocherhan @MichalKoczwara @malwrhunterteam @1ZRR4H](https://pbs.twimg.com/media/GwA6xbfbkAMzsTm.jpg)
![soursec_'s tweet image. ClickFix IoC :
generali-fx[.]com
generali-fx[.]com/cloudfare
#IoCs #ClickFix | #Censys #ThreatHunting
cc : @500mk500 @skocherhan @MichalKoczwara @malwrhunterteam @1ZRR4H](https://pbs.twimg.com/media/GwA6ziObkAAjuD2.png)
At the recently held CYDES 2025, we disclosed #APT group #NightEagle (APT-Q-95). This threat group has been targeting high-tech industries for a long time, including chip semiconductors, AI/GPT and other fields. Actors used an unknown Exchange exploit chain. PPT: #IOCs #APT




Something went wrong.
Something went wrong.
United States Trends
- 1. Cowboys 57.9K posts
- 2. Panthers 57.7K posts
- 3. Ravens 58.5K posts
- 4. Dolphins 41.5K posts
- 5. #KeepPounding 5,286 posts
- 6. Colts 50.4K posts
- 7. Eberflus 6,970 posts
- 8. Drake Maye 17K posts
- 9. Rico Dowdle 6,039 posts
- 10. Steelers 56.7K posts
- 11. Chargers 47.9K posts
- 12. Pickens 15.7K posts
- 13. James Franklin 46.2K posts
- 14. Penn State 62.8K posts
- 15. Herbert 12.8K posts
- 16. Dillon Gabriel 3,361 posts
- 17. #Browns 3,835 posts
- 18. Saints 57.5K posts
- 19. Diggs 8,684 posts
- 20. #HereWeGo 5,061 posts